首页 | 邮件资讯 | 技术教程 | 解决方案 | 产品评测 | 邮件人才 | 邮件博客 | 邮件系统论坛 | 软件下载 | 邮件周刊 | 热点专题 | 工具
网络技术 | 操作系统 | 邮件系统 | 客户端 | 电子邮箱 | 反垃圾邮件 | 邮件安全 | 邮件营销 | 移动电邮 | 邮件软件下载 | 电子书下载

邮件服务器

技术前沿 | Qmail | IMail | MDaemon | Exchange | Domino | 其它 | Foxmail | James | Kerio | JavaMail | WinMail | Sendmail | Postfix | Winwebmail | Merak | CMailServer | 邮件与开发 | 金笛 |
首页 > 邮件服务器 > Exchange Server > Exchange 2000和Lotus Domino共存及迁移(2) > 正文

Exchange 2000和Lotus Domino共存及迁移(2)

出处:微软 作者:微软 时间:2004-12-8 20:23:00

第 5 步:配置 Exchange Connector for Lotus Notes

Exchange Connector for Lotus Notes 是使用 Exchange System Manager 管理单元配置的。此连接器的位置取决于您是否为 System Manager 中的路由组或管理组启用了查看功能。下图显示在为路由组和管理组都启用了查看功能时连接器的位置:

ex2kl12

图 12 System Manager 中 Exchange Connector for Lotus Notes 的位置

配置 Exchange Connector for Lotus Notes

  1. 在 Exchange System Manager 中,右键单击 Connector for Lotus Notes,然后单击 Properties(属性)。
  2. General(常规)选项卡上:
    1. Notes Server(Notes 服务器)文本框中,键入运行 Lotus Domino 的服务器的全名,包括验证者信息。例如:

      server1-domino/certifier1

    2. 单击 Notes INI file location(Notes INI 文件位置)文本框旁边的 Modify(修改)。在 Notes INI file location(Notes INI 文件位置)文本框中,键入 notes.ini 文件的路径(包括文件名)。通常,这是 Lotus Notes 客户端的安装路径(例如,d:\lotus\notes\notes.ini)。您应当在硬盘上搜索 notes.ini 以确保路径正确。在 Password(密码)和 Confirm password(确认密码)文本框中,为运行 Lotus Domino 的服务器输入 Exchange Connector for Lotus Notes 用户 ID 的密码。单击 OK
    3. Connector mailbox(连接器邮箱)文本框中,输入您早先在运行 Lotus Domino 的服务器上配置的网关邮箱的名称(参见上文中的“创建用于向 Exchange 传送邮件的 Lotus Domino 数据库”这一部分)。例如,exchange.box。如果您为运行 Lotus Domino 的服务器上的网关邮件文件指定了一个不同的名称,请键入实际的名称。如果此处输入的名称不是您在配置 Lotus Domino 服务器时指定的名称,则必须重新配置运行 Lotus Domino 的服务器上的外部域文档中的网关文件名选项。
    4. Polling interval(轮询间隔)文本框中,键入间隔时间(秒),Exchange Connector for Lotus Notes 将按照此间隔检查向 Exchange 传递的新邮件。默认值为 15 秒。
    5. Notes Server language(Notes 服务器语言)下拉列表中,选择运行 Lotus Domino 的服务器的语言。Exchange 将在某些操作中用到此信息,例如确定一个失败的邮件的未发送报告应使用哪种语言。
    6. Convert Notes DocLinks to(Notes DocLink 转换为)下拉列表中,请选择下列格式之一,供 Exchange Connector for Lotus Notes 在转换 Lotus Notes 文档链接时使用:
      • OLE document link(OLE 文档链接) 由 Exchange 邮件中的一个图标表示。当用户单击此图标时,Lotus Notes 便启动,文档链接正常工作。(客户机上必须安装 Lotus Notes。)
      • RTF attachment(RTF 附件,默认格式) 文档转换为 RTF 附件。因为此附件是实际的 notes 文档数据的一个副本,所以用户无法编辑该文档。
      • URL shortcut(URL 快捷方式) 文档链接转换为一个 URL。当您单击此 URL 时,默认 Web 浏览器将尝试访问该链接指向的运行着 Lotus Notes 的计算机。(如要访问文档,还要求用户必须拥有 Lotus Notes 名、密码和许可,除非允许匿名身份验证。)


      如果您的浏览器不支持内嵌框,请单击此处在单独的页中查看。

      图 13 Connector for Lotus Notes (CT-EXCH2) 属性 General(常规)选项卡设置

  3. Import Container(导入容器)选项卡上:
    1. 为了选择 Lotus Domino 用户要导入到哪个 Active Directory 容器(组或组织单元),请单击 Modify(修改)。建议您为所有 Lotus Domino 用户创建一个专用组织单元,并在此处选择该组织单元。
    2. Choose a container(选择容器)选项卡上,浏览到您要向其中导入 Lotus Domino 用户的容器。选择该容器,然后单击 OK

      您可能会看到以下错误消息:The machine account must be granted permission to create and modify recipients in the selected import container。Continue?(必须授予相应的权限,该计算机帐户才能创建和修改选定导入容器中的收件人。要继续吗?)如要继续,请单击 Yes。只有这样,才能从 Lotus Domino 向 Exchange 2000 进行同步。当您单击 Yes 时,就为该计算机帐户添加了操纵选定容器中的对象时所需要的权限。

      ex2kl14

      图 14 选择要向哪个 Active Directory 容器中导入 Lotus Domino 用户

    3. When replicating a mailbox whose primary Windows account does not exist in the domain(当复制一个在域中不存在其 Windows 主帐户的邮箱时)下拉列表中,选择下列选项之一供 Active Directory 在导入新用户时使用:
      • Create a disabled Windows user account(创建一个禁用的 Windows 用户帐户)
      • Create a new Windows user account(创建一个新的 Windows 用户帐户)
      • Create a Windows contact(创建一个 Windows 联系人)

      此设置仅适用于新用户。如果您稍后更改此设置,则它不会影响已复制到 Active Directory 中的 Lotus Domino 用户。如果您不清楚应选择哪个选项,请选择 Create a disabled Windows user account(创建禁用的 Windows 用户帐户)或 Create a Windows contact(创建 Windows 联系人)。仅在 Lotus Domino 用户登录 Windows 域时才选择 Create a new Windows user account(创建一个新的 Windows 用户帐户)。


      如果您的浏览器不支持内嵌框,请单击此处在单独的页中查看。

      图 15 选择帐户选项

  4. Export Containers(导出容器)选项卡上:
    1. 如要选择将哪些组或组织单元从 Active Directory 导出到 Lotus Domino 目录,请单击 Add(添加)。
    2. Choose a container(选择容器)选项卡上,浏览到您要导出到 Lotus Domino 目录中的组,选中它,然后单击 OK

      您可能会看到以下错误消息:The machine account must be granted permission to create and modify recipients in the selected import container。Continue?(必须授予相应的权限,该计算机帐户才能创建和修改选定导入容器中的收件人。要继续吗?)如要继续,请单击 Yes。只有这样,才能从 Lotus Domino 向 Exchange 2000 进行同步。当您单击 Yes 时,就为该计算机帐户添加了操纵选定容器中的对象时所需要的权限。

    3. 请为每个您要导出的组重复以上两个步骤。如果您选择了父级组织单元,则将不选择导出嵌套的组织单元。您必须分别选择每个组织单元。

      ex2kl16

      图 16 选择要导出的组织单元

  5. Address Space(地址空间)选项卡上:
    1. 单击 Add(添加)以便为 Lotus Domino 添加地址空间。
    2. Add Address Space(添加地址空间)选项卡上,选择 NOTES,然后单击 OK
    3. Lotus Notes Address Space Properties(Lotus Notes 地址空间属性)选项卡上的 User Name(用户名)文本框中键入 *,从而允许所有用户都使用 Exchange Connector for Lotus Notes 连接到 Lotus Domino。在 Domain(域)文本框中,键入该连接器要连接到的 Lotus Domino 域的名称,然后单击 OK


      如果您的浏览器不支持内嵌框,请单击此处在单独的页中查看。

      图 17 配置 NOTES 地址空间

  6. Dirsync Options(目录同步选项)选项卡上:
    1. Exchange-Notes directory update schedule(Exchange-Notes 目录更新时间表)下拉列表中,选择目录同步的时间表。目录同步要求使用 Exchange Connector for Lotus Notes,但该连接器在同步期间会使邮件传输量降低。不要将同步安排在通讯量高峰时间。如果您的目录信息更改不太频繁,请安排每天同步一次。如果目录信息频繁更改,请安排每天同步两次或更多次。
    2. 单击 Customize(自定义)可以将同步操作安排到下拉列表中的默认时间设置以外的时段。


      如果您的浏览器不支持内嵌框,请单击此处在单独的页中查看。

      图 18 选择同步时间表

    3. 如果想自定义 Exchange Connector for Lotus Notes 与 Lotus Domino 目录的交互方式,请单击 Address Book Settings(通讯簿设置)。一般地,只有在选择不使用默认 Lotus Domino 目录文件名 (NAMES.NSF) 时,或者您想为其他 Lotus Domino 域指定不同的地址簿时,才配置通讯簿设置。有关配置 Lotus Domino 目录的更多信息,请参见 Exchange 2000 联机帮助中的“Specify Notes Address Books to be Synchronized”(指定要同步的 Notes 通讯簿)这一主题。
  7. Advanced(高级)选项卡上:
    1. Notes letterhead(Notes 信头)文本框中,指定您要在 Exchange 2000 用户发送给 Lotus Domino 用户的邮件顶部附加的 Lotus Notes 信头的名称。您指定的信头名称必须与邮件要发送到的 Lotus Notes 邮件数据库中定义的信头名称相匹配。如果两个名称不匹配,则将不使用信头。
    2. Notes router mailbox(Notes 路由器邮箱)文本框中,请输入 Exchange Connector for Lotus Notes 要连接到的 Lotus Domino 桥头服务器上的服务器邮箱的名称。只有在您使用的邮箱不是 Lotus Domino 服务器上指定的默认邮箱时,才应更改此设置。默认邮箱是 mail.box
    3. Delivery order(传递顺序)下拉列表中,选择要从 Exchange 2000 传递到 Lotus Domino 的邮件的传递顺序。指定的这个顺序控制 Exchange 邮件传送代理 (MTA) 在 MTS-OUT 队列中排列 Exchange 邮件的顺序,因而也控制着向运行 Lotus Domino 的服务器传递邮件的顺序。可以选择以下选项:
      • Priority(优先级) 高优先级邮件(例如紧急邮件)首先传递到出站队列。这是默认设置。
      • FIFO 邮件按先进先出 (FIFO) 原则向出站队列传递。
      • Size(大小) 较小的邮件比较大的邮件更早传递到出站队列。
    4. 如要自动压缩数据库文件,请从 Notes database maintenance schedule(Notes 数据库维护时间表)下拉列表中,为 Exchange Connector for Lotus Notes 选择一个时间表。通过压缩数据库文件,可以避免数据库文件变得太大或太碎。
    5. 如要配置一个自定义的自动压缩时间表,请单击 Customize(自定义)。
    6. 如要添加一列下游 Lotus Domino 域让用户向它们发送邮件,请在 Routable domains(可路由的域)下,单击 Add(添加)。
    7. Add Routable Domain(添加可路由的域)选项卡上,在 Domain(域)文本框中,键入 Exchange Connector for Lotus Notes 未直接连接的 Lotus Domino 域的名称,然后单击 OK。对每个下游域重复此操作。
    8. 如果您想限制 Exchange Connector for Lotus Notes 从 Lotus Domino 用户接受到的邮件的大小,则请在 Message size(邮件大小)下选择 Maximum (KB)(最大值 (KB))。请键入一个值(以 KB 为单位),然后单击 OK


      如果您的浏览器不支持内嵌框,请单击此处在单独的页中查看。

      图 19 配置 Advanced(高级)选项卡选项

第 6 步:测试目录同步

在配置 Exchange Connector for Lotus Notes 后,就可以在 Lotus Domino 和 Exchange 2000 (Active Directory) 之间同步目录了。在同步目录后,Lotus Domino 和 Exchange 2000 用户便可以分别通过 Exchange 通讯簿和 Lotus Domino 目录访问到对方,并且可以像属于同一邮件服务环境一样相互发送邮件。

这时应当手动启动目录同步,并验证 Exchange Connector for Lotus Notes 是否已正确配置,目录是否可以同步。

手动启动目录同步

  1. 启动 Exchange Connector for Lotus Notes:
    1. 打开服务 MMC 管理单元:单击开始,指向程序,指向管理工具,然后单击服务
    2. 在细节窗格中,右键单击 Microsoft Exchange Connector for Lotus Notes,然后单击 Start(启动)。此操作同时也会启动 Microsoft Exchange Connectivity Controller(Microsoft Exchange 连接控制器)服务。
    3. Exchange Connector for Lotus Notes 的默认启动类型是手动。应当将启动类型改为 Automatic(自动):右键单击 Microsoft Exchange Connector for Lotus Notes,然后单击 Properties(属性)。在 Startup type(启动类型)下拉列表中,选择 Automatic(自动),然后单击 OK。服务器下次启动时,Microsoft Exchange Connector for Lotus Notes 服务将自动启动。
  2. 在 Exchange System Manager 中,右键单击 Connector for Lotus Notes,然后单击 Properties(属性)。
  3. Dirsync Options(目录同步选项)选项卡上:
    1. Exchange to Notes directory synchronization(从 Exchange 到 Notes 目录同步)下,单击 Immediate full reload(立即完全重新加载)。您将看到一个弹出消息,指出目录同步已开始。此过程将把目录对象从 Active Directory 同步到 Lotus Domino 目录中。
    2. Notes to Exchange directory synchronization(从 Notes 到 Exchange 目录同步)下,单击 Immediate full reload(立即完全重新加载)。您又会看到一个弹出消息,指出目录同步已开始。此过程将把目录对象从 Lotus Domino 目录同步到 Active Directory 中。

等待几分钟让同步过程完成。然后检查 Active Directory 以验证是否已添加 Lotus Domino 用户和对象。还要检查 Lotus Domino 目录以确保其中已添加 Exchange 2000 用户和对象。如果目录未更新,则表明发生了错误。下面是一些一般的疑难解答提示:

  • 验证安装了 Exchange Connector for Lotus Notes 的 Exchange 服务器和运行 Lotus Domino 的桥头服务器之间是否有连接。为验证这一点,您可以退出 Exchange Connector for Lotus Notes 服务,然后启动 Lotus Notes 客户应用程序。验证您是否可以访问 Exchange Connector for Lotus Notes 使用的用户 ID 的邮箱。

    最佳做法是,一定不要在 Exchange 2000 服务器上在运行 Exchange Connector for Lotus Notes 的同时运行 Lotus Notes 客户端。

  • 验证运行 Lotus Domino 的服务器和运行 Exchange 的服务器的配置。验证在上面的配置步骤中您的所有配置都正确。尤其应检查所有服务器名、域名和文件名,验证这些名称在 Lotus Domino 和 Exchange 上都正确。多数同步问题都是由于配置不当造成的。
  • 在运行 Exchange 的服务器上,通过事件查看器查看应用程序日志中是否有错误。这些操作可帮助您确定是什么地方发生了问题。另外请检查运行 Lotus Domino 的服务器上的日志和控制台,查看是否有错误。

如果同步成功而且您可以访问 Lotus Domino 和 Exchange 目录中的外部对象,那么恭喜您了!此时 Exchange 2000 和 Lotus Domino 之间已经建立了基本的共存关系。两个服务器上的用户可以开始像同一邮件服务环境中的成员那样进行交互。下一步是使两个服务器上的用户能够访问彼此的忙/闲信息。

配置 Calendar Connector

Calendar Connector 可以让 Lotus Domino 和 Exchange 用户在安排会议时间时访问彼此的忙/闲信息。这一部分介绍如何通过相应地配置 Calendar Connector,让使用 Exchange 和 Lotus Domino 的用户能够访问彼此的忙/闲信息。在进行此处说明的配置步骤前,确保 Exchange 和 Lotus Domino 用户能够相互发送邮件,并能在各自的通讯簿中访问到对方。

必须执行下面的步骤来配置 Calendar Connector:

  1. 确保满足先决条件。
  2. 安装 Calendar Connector。
  3. 添加 SCHEDULE+ FREE BUSY 公共文件夹的一个本地副本。
  4. 准备 Lotus Domino 环境。
  5. 配置 Calendar Connector。

第 1 步:确保满足先决条件

在安装和配置 Calendar Connector 前,必须确保您有必要的权限,并且运行着必要的软件。

您应在现有的 Exchange 服务器上安装 Calendar Connector。在进行安装前,确保安装 Calendar Connector 的服务器符合下面推荐的先决条件:

  • 该服务器运行着 Exchange 2000 Server SP1 或更高版本(推荐 SP2)。
  • 该服务器与运行 Exchange Connector for Lotus Notes 的服务器属于同一路由组。最简单的步骤是在运行 Exchange Connector for Lotus Notes 的服务器上安装 Calendar Connector。
  • 该服务器运行着 Lotus Notes R4.6 或更高版本。有关安装 Lotus Notes 的信息,请参见上文中的“安装和配置 Lotus Notes 客户软件”这一部分。

    确保您对安装 Calendar Connector 的服务器拥有 Lotus Notes 客户端访问许可。

此外,Calendar Connector 连接的 Lotus Domino 服务器必须满足下面的先决条件:

  • 操作系统必须是 Windows® NT® 4.0 或 Windows 2000。
  • 运行 Lotus Domino 的服务器的名称与运行 Windows 的服务器的名称必须相同。
  • 该服务器必须是基于 Intel 的计算机。

第 2 步:安装 Calendar Connector

应将 Calendar Connector 安装在与运行 Exchange Connector for Lotus Notes 的服务器属于同一管理组的运行着 Exchange 2000 的服务器上。确保该服务器满足上一部分中列出的要求。

Calendar Connector 是 Exchange 2000 SP1 或更高版本的 CD 上提供的一种独立的工具。建议您安装 SP2 或更高版本中附带提供的版本。

权限

为了安装和管理 Calendar Connector,您必须有下面的权限:

  • Schema Administrator--Calendar Connector 通过添加 Calendar Connector 需要的新的类和属性扩展了 Active Directory 架构。
  • Exchange 管理员--必须拥有这类权限才能在运行 Exchange 的服务器上安装 Calendar Connector。
  • 本地管理员--您在安装 Calendar Connector 的计算机上必须是 Administrators 组的成员。

安装 Calendar Connector

  1. 在运行 Exchange 2000 SP1 或更高版本的服务器上的 CD-ROM 驱动器中插入 Exchange 2000 SP1 或更高版本的 CD。
  2. 打开一个命令提示符并键入 cd e:\calcon\i386,这里的 e 是 CD-ROM 驱动器盘符。
  3. 键入 setup.exe,然后按 ENTER 键。
  4. 在 Microsoft Exchange 2000 安装向导的 Welcome(欢迎)页上,单击 Next
  5. Select Components(选择组件)页上,选择 Full installation including required Schema updates(包含必要的架构更新的完全安装),然后单击 Next
  6. 安装完成后,单击 OK

此时 Calendar Connector 已安装在 Exchange 服务器上的 \Exchsrvr\BIN\CalCon 文件夹(例如 d:\program files\Exchsrvr\BIN\CalCon)中。

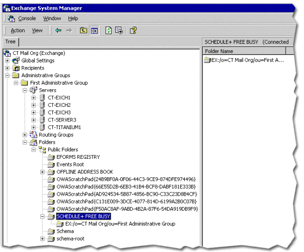
第 3 步:添加 SCHEDULE+ FREE BUSY 公共文件夹的本地副本

Exchange 2000 邮件服务环境中的用户的日程信息存储在一个叫做 SCHEDULE+ FREE BUSY 的特殊的公共文件夹中。Exchange 组织中的每个管理组都相应地配置了此文件夹。Calendar Connector 使用 SCHEDULE+ FREE BUSY 公共文件夹来读写 Lotus Domino 用户的日程信息,从而使 Exchange 2000 用户能够访问这些信息。


如果您的浏览器不支持内嵌框,请单击此处在单独的页中查看。

图 20 SCHEDULE+ FREE BUSY 公共文件夹

Calendar Connector 总是在它安装在的 Exchange 2000 服务器的本地寻找此文件夹。因此,您需要确保 Exchange 2000 服务器上保存着 SCHEDULE+ FREE BUSY 公共文件夹的一个本地副本。

添加 SCHEDULE+ FREE BUSY 公共文件夹的本地副本

  1. 在 Exchange System Manager 中,展开 Administrative Groups(管理组),展开装有 Calendar Connector 的 Exchange 服务器所在的管理组,然后展开 Folders(文件夹)。
  2. 如果您看不到 SCHEDULE+ FREE BUSY 公共文件夹,请右键单击 Public Folders(公共文件夹),然后单击 View System Folders(查看系统文件夹)。
  3. 展开 Public Folders,展开 SCHEDULE+ FREE BUSY,右键单击运行 Calendar Connector 的 Exchange 服务器所在的管理组,然后单击 Properties(属性)。
  4. Replication(复制)选项卡上,单击 Add(添加)。
  5. Select a Public Store(选择公用存储区)页上,选择安装了 Calendar Connector 的 Exchange 2000 服务器,然后单击 OK
  6. Public folder replication interval(公共文件夹复制间隔)下拉列表中,选择 Always Run(始终运行)。这样,每当忙/闲信息发生变化时,就会进行复制。单击 OK

    ex2kl21

    图 21 配置忙/闲信息复制

安装 Calendar Connector 的 Exchange 2000 服务器此时存储着 SCHEDULE+ FREE BUSY 公共文件夹的一个本地副本,Calendar Connector 可以使用此副本。

第 4 步:准备 Lotus Domino 环境

在配置 Calendar Connector 前,在 Lotus Domino 服务器上必须执行下面的任务:

  1. 为 Calendar Connector 创建一个 Lotus Domino 用户 ID。

    如果您在运行 Exchange Connector for Lotus Notes 的服务器上安装 Calendar Connector,则不需要执行此步骤,因为您可以使用早先创建的用户 ID。

  2. 为 Lotus Domino 安装 Calendar Connector 外接程序。
  3. 更新 Exchange 的外部域文档。
  4. 编辑各个日历配置文件。

任务 1:为 Calendar Connector 创建一个 Lotus Domino 用户 ID

为简便起见,建议您在已经运行着 Exchange Connector for Lotus Notes 的服务器上安装和配置 Calendar Connector。将 Calendar Connector 单独安装在另一不同的服务器上的做法主要适用于通讯量很高的情况,这样做可以使运行 Exchange Connector for Lotus Notes 的服务器的处理工作负担减轻一些。

如果不将 Calendar Connector 安装在运行 Exchange Connector for Lotus Notes 的服务器上,则必须在运行 Lotus Domino 的桥头服务器上为 Calendar Connector 添加一个新的 Lotus Domino 用户 ID。有关添加用户 ID 的信息,请参见上文中“为 Exchange Connector for Lotus Notes 创建 Lotus Notes 用户 ID”这一部分。

任务 2:为 Lotus Domino 安装 Calendar Connector 外接程序

为了让 Lotus Notes 用户能够查询 Exchange 用户的忙/闲信息,在运行 Lotus Domino 的服务器上必须运行一种称为 Calendar Connector 外接程序 (Excalcon.exe) 的特殊任务。安装 Calendar Connector 时,excalcon.exe 安装在 \Exchsrvr\BIN\CalCon 目录中。

Lotus Calendar Connector 外接程序必须在基于 Intel 的 Windows NT 4.0 或 Windows 2000 计算机上运行。如果您在一台基于 Alpha 的服务器或 UNIX 服务器上使用 Lotus Domino,则必须另外使用一台基于 Intel、运行着 Lotus Domino 的 Windows NT 4.0 或 Windows 2000 服务器,才能连接到 Exchange。

在运行 Lotus Domino 的服务器上安装 Calendar Connector 外接程序

  1. excalcon.exe 从运行 Exchange 2000 的服务器上的 \Exchsrvr\BIN\CalCon 目录中复制到运行 Lotus Domino 的服务器上的 Lotus Domino 安装目录中。默认情况下,运行 Domino R5 的服务器上的安装目录是 e:\lotus\domino,这里的 e 是安装 Lotus Domino 的驱动器的驱动器盘符。
  2. 在安装了 Lotus Domino Administrator 的计算机上,启动 Lotus Domino Administrator,然后以拥有 Lotus Domino Administrator 权限的用户身份登录。
  3. 切换到服务器控制台:单击 Server(服务器)选项卡,单击 Status(状态)选项卡,然后单击 Console(控制台)。
  4. 在控制台上,键入 load excalcon <exchange 服务器名> <邮件文件名>,这里的 exchange 服务器名 是安装了 Calendar Connector 的 Exchange 2000 服务器,而邮件文件名 是您早先配置的网关邮件文件的名称。例如,如果您的 Exchange 服务器名是 ct-exch2,而您使用名称 exchange.box 表示网关文件名,则应键入:

    load excalcon ct-exch2 exchange.box

  5. 按 ENTER 键。
  6. 为了验证 Calendar Connector 外接程序是否已正确加载,请在控制台上键入 show tasks,然后确认是否有 Exchange Cal Conn 这样一个条目。如果使用上面的示例,则该条目应当像下面这样:

    Exchange Cal Conn Not Connected to ct-exch2 for exchange.box.
    Stats=0 0/0 0

    可以通过下面的语法来理解 Stats 信息:Stats=<a> <b/c> <d>,其中:

    • <a> = 从 Lotus Domino 发往 Exchange 的日历请求的总数。
    • <b/c> = 对于从 Lotus Domino 发出的每个 Exchange 日历请求,平均响应时间(以秒为单位)内的平均被邀请者人数。
    • <d> = 适用于所有日历请求的最大响应时间(以秒为单位)。

此时 Calendar Connector 外接程序已经加载。默认情况下,每当 Lotus Domino 服务器重新启动时,都必须手动启动 Calendar Connector 外接程序。通过在运行 Lotus Domino 的服务器上更新 notes.ini 文件,可以使 Calendar Connector 外接程序的启动自动化。

使 Calendar Connector 外接程序的启动自动化

  1. 在运行 Lotus Domino 的服务器上,在文本编辑器(例如“记事本”)中打开 notes.ini 文件。
  2. 在此文件中找到以 ServerTasks= 开始的行,在此行末尾添加 excalcon <exchange 服务器名> <邮件文件名>,这里的 exchange 服务器名 是运行 Exchange 2000 的服务器的名称,邮件文件名 是您早先配置的网关邮件文件的名称。例如,此文件中这一行原来可能是这样:

    ServerTasks=Router,Replica,Update,Amgr,AdminP,CalConn,Event,Sched,Stats,HTTP,DIIOP,IMAP,PO
    P3,NNTP,maps

    在您添加用于启动 Calendar Connector 外接程序的参数后,该行可能是这样:

    ServerTasks=Router,Replica,Update,Amgr,AdminP,CalConn,Event,Sched,Stats,HTTP,DIIOP,IMAP,PO
    P3,NNTP,maps,excalcon ct-exch2 exchange.box

  3. 保存经修改的 notes.ini 版本。

任务 3:更新 Exchange 的外部域文档

在前面,您已在运行 Lotus Domino 的服务器上将 Exchange 配置为一个外部域,并已将一个文件(例如 exchange.box)指定为一个网关文件。您必须用安装了 Calendar Connector 外接程序的 Lotus Domino 服务器的名称来更新外部域信息,并指定网关文件作为 Calendar 系统。

更新 Exchange 的外部文档

  1. 在安装了 Lotus Domino Administrator 的计算机上,启动 Lotus Domino Administrator,然后以拥有 Lotus Domino Administrator 权限的用户身份登录。
  2. 在菜单栏上,单击 View(视图),指向 Server(服务器),然后单击 Domains(域)。
  3. 展开 Foreign Domain(外部域),选择您的 Exchange 域,然后单击 Edit Domain(编辑域)。
  4. Calendar Information(日历信息)选项卡上:
    1. Calendar server name(日历服务器名)文本框中,键入安装了 Calendar Connector 外接程序的 Lotus Domino 服务器的名称。您必须键入全名,包括验证者信息。例如:

      server1-domino/certifier1

    2. Calendar system(日历系统)文本框中,键入您在前面配置的网关邮件文件的名称,例如 exchange.box


      如果您的浏览器不支持内嵌框,请单击此处在单独的页中查看。

      图 22 更新 Exchange 外部域的日历信息

    3. 单击 Save and Close(保存并关闭)。

此时已将日历信息更新到了运行 Lotus Domino 的服务器上的 Exchange 外部域文档中。

任务 4:编辑各个日历配置文件

各 Lotus Notes 用户可配置一个用户列表,其中列出的所有用户都将可以访问此用户的忙/闲(空闲时间)信息。为了让 Calendar Connector 正常工作,必须将该列表配置为允许每个人访问,或者配置为允许 Calendar Connector 的用户 ID 访问。

如果您的 Lotus Notes 用户想让 Exchange 用户访问其忙/闲信息,则他们需要编辑他们的日历配置文件。

编辑日历配置文件

  1. 打开 Lotus Notes 客户软件。
  2. 单击 Calendar(日历)。
  3. 在菜单栏上,单击 Actions(操作),指向 Tools(工具),然后单击 Preferences(首选项)。
  4. Free Time(空闲时间)选项卡上,如果 Allow only these people view my Free Time information(仅允许这些人查看我的空闲时间信息)文本框不是空的,请将 Calendar Connector 用户 ID 的名称添加到用户或组的列表中。如果此文本框是空的,则不需要执行任何操作,Calendar Connector 用户 ID 即可访问该用户的忙/闲信息。

    此列表将所有未包含的人排除在外,所以,如果它不是空的,但又不包含 Calendar Connector 的用户名,则 Exchange 用户不能查看 Lotus Notes 用户的忙/闲信息。

  5. 单击 OK


    如果您的浏览器不支持内嵌框,请单击此处在单独的页中查看。

    图 23 允许 Exchange 用户访问 Lotus Domino 用户的有限的忙/闲信息

第 5 步:配置 Calendar Connector

对于 Exchange Connector for Lotus Notes,Calendar Connector 是使用 Exchange System Manager 管理单元配置的。该连接器与 Exchange Connector for Lotus Notes 位置相同。


如果您的浏览器不支持内嵌框,请单击此处在单独的页中查看。

图 24 System Manager 中 Calendar Connector 的位置

配置 Calendar Connector

  1. 在 Exchange System Manager 中,右键单击 Calendar Connector,然后单击 Properties(属性)。
  2. General(常规)选项卡上:
    1. 单击 Connector used to import users into Active Directory(用于将用户导入到 Active Directory 中的连接器)文本框一旁的 Modify(修改)。
    2. Select Exchange Notes or Groupwise Connector(选择 Exchange Notes 或 Groupwise Connector)选项卡上,选择用于连接到运行 Lotus Domino 的桥头服务器的 Exchange Connector for Lotus Notes,然后单击 OK
    3. Number of days of free/busy information to request from foreign calendars(要从外部日历请求的忙/闲信息天数)文本框中,输入用户能够查看外部邮件服务器上的用户的忙/闲信息的天数。Calendar Connector 检索不到指定天数以外的忙/闲信息,即使这个时段安排了会议,其忙/闲信息也将显示为空闲。
    4. Maximum age in minutes of foreign free/busy data in Exchange that can be used without querying the foreign calendar(Exchange 中不必查询外部日历即可使用的外部忙/闲数据最大分钟数)中,输入 Calendar Connector 可接受的忙/闲信息分钟数。如果忙/闲信息超过了指定的分钟数,则 Calendar Connector 将请求更新的数据。如果忙/闲信息在指定的分钟数内,则 Calendar Connector 使用当前忙/闲信息。
    5. Maximum number of seconds to wait for response from foreign calendars(等待外部日历响应的最大秒数)文本框中,输入 Calendar Connector 等待各个用户的忙/闲信息响应的秒数。请将此数设置为一个较小的数,因为对会议请求中的各个收件人的处理是轮流进行的,而较长的响应间隔可导致邮件客户端在接连处理这列收件人的过程中停止响应。


    如果您的浏览器不支持内嵌框,请单击此处在单独的页中查看。

    图 25 设置 General(常规)选项卡上的 Calendar Connector 选项

  3. Calendar Connections(日历连接)选项卡上:
    1. 单击 New(新建)。
    2. Calendar Type(日历类型)选项卡上,选择 Lotus Notes,然后单击 OK
    3. Notes Calendar Connection(Notes 日历连接)选项卡上,在 NT Server Hosting the Notes Server(托管 Notes 服务器的 NT 服务器)文本框中,键入运行 Lotus Domino 的桥头服务器的 Windows 系统名称。不要包括验证者信息。例如,如果您的 Lotus Domino 服务器全名被列示为 server1-domino/certifier1,则只应键入 server1-domino
    4. 单击 Modify(修改)。
    5. Notes INI File and Password (Notes INI 文件和密码)选项卡上,在 Notes.INI file location (Notes.INI 文件位置)文本框中,键入安装该连接器的 Exchange 2000 服务器上 notes.ini 文件的路径,或者单击 Browse(浏览)以浏览到该文件。例如,键入 d:\lotus\notes\notes.ini。在 Password(密码)和 Confirm password(确认密码)文本框中,输入 Exchange Connector for Lotus Notes 使用的 Lotus Domino 用户 ID 的密码(如果有)。单击 OK

      ex2kl26

      图 26 配置与 Lotus Domino 的日历连接

  4. Schedule(时间表)选项卡上,选择 Always(始终)。此选项指定,Calendar Connector 将在 Exchange 公共文件夹中为 Lotus Domino 收件人创建一条忙/闲信息记录。每 15 分钟将为新收件人执行一次此操作。或者,也可以选择 Selected times(选定的时间)来自定义一个时间,让连接器在此时间在服务器的公共文件夹中创建新的记录。单击 OK
  5. 启动 Calendar Connector 服务:
    1. 打开服务 MMC 管理单元:单击开始,指向程序,指向管理工具,然后单击服务
    2. 在细节窗格中,右键单击 Microsoft Exchange Calendar Connector,然后单击 Start(启动)。
    3. Calendar Connector 的默认启动类型是手动。您应当将启动类型更改为 Automatic(自动):右键单击 Microsoft Exchange Calendar Connector,然后单击 Properties(属性)。在 Startup type(启动类型)下拉列表中,选择 Automatic(自动),然后单击 OK。服务器下次启动时,Calendar Connector 服务将自动启动。


      如果您的浏览器不支持内嵌框,请单击此处在单独的页中查看。

      图 27 设置 Calendar Connector 时间表

Lotus Domino 用户和 Exchange 2000 用户现在已都能访问对方的忙/闲信息。

您现在已经知道如何在 Exchange 2000 和 Lotus Domino 之间实现共存。

,
相关文章 热门文章
  • Outlook 2003与Exchange 2010结合使用中可能出现的问题及建议的解决方法
  • 在配置完 Exchange Server 2010 CAS Array后需要做的两件事
  • 如何通过Exchange2010 OWA更改过期密码
  • Windows server 2008 R2上安装exchange 2010注意的问题
  • 关于Exchange数据库文件过大的正确处理方法
  • Exchange 2007 HUB服务器默认证书过期解决办法
  • Exchange 2010 SP1个人邮件归档配置
  • 邮件系统双雄PK: TurboMail vs Exchange
  • 利用Windows Server Backup备份Exchange 2010 DAG
  • Exchange Server 2010与RMS集成
  • Exchange Server 2010 跨组织移动邮箱
  • 配置Exchange 2010+Outlook 2010自动发现功能
  • Exchange 2000 Server 常见问题(四)
  • Exchange 2000 Server 常见问题(一)
  • Exchange 2000 Server 常见问题(三)
  • Exchange 2000 Server 常见问题(五)
  • Exchange 2000 Server 常见问题(二)
  • 部署Exchange Server 2003问题集(1)
  • Telnet到端口25以测试SMTP通信
  • 限制Exchange用户从Internet收发邮件
  • Exchange Server管理与设定(一)
  • 使用Exchange 2000 Server 构建多域名邮件系统
  • 虚拟内存碎片的检测和EXCHANGE的内存优化
  • Exchange Server 公用程序(一)
  • 自由广告区
     
    最新软件下载
  • SharePoint Server 2010 部署文档
  • Exchange 2010 RTM升级至SP1 教程
  • Exchange 2010 OWA下RBAC实现的组功能...
  • Lync Server 2010 Standard Edition 标..
  • Lync Server 2010 Enterprise Edition...
  • Forefront Endpoint Protection 2010 ...
  • Lync Server 2010 Edge 服务器部署文档
  • 《Exchange 2003专家指南》
  • Mastering Hyper-V Deployment
  • Windows Server 2008 R2 Hyper-V
  • Microsoft Lync Server 2010 Unleashed
  • Windows Server 2008 R2 Unleashed
  • 今日邮件技术文章
  • 腾讯,在创新中演绎互联网“进化论”
  • 华科人 张小龙 (中国第二代程序员 QQ...
  • 微软推出新功能 提高Hotmail密码安全性
  • 快压技巧分享:秒传邮件超大附件
  • 不容忽视的邮件营销数据分析过程中的算..
  • 国内手机邮箱的现状与未来发展——访尚..
  • 易观数据:2011Q2中国手机邮箱市场收入..
  • 穿越时空的爱恋 QQ邮箱音视频及贺卡邮件
  • Hotmail新功能:“我的朋友可能被黑了”
  • 入侵邻居网络发骚扰邮件 美国男子被重..
  • 网易邮箱莫子睿:《非你莫属》招聘多过..
  • 中国电信推广189邮箱绿色账单
  • 最新专题
  • 鸟哥的Linux私房菜之Mail服务器
  • Exchange Server 2010技术专题
  • Windows 7 技术专题
  • Sendmail 邮件系统配置
  • 组建Exchange 2003邮件系统
  • Windows Server 2008 专题
  • ORF 反垃圾邮件系统
  • Exchange Server 2007 专题
  • ISA Server 2006 教程专题
  • Windows Vista 技术专题
  • “黑莓”(BlackBerry)专题
  • Apache James 专题
  • 分类导航
    邮件新闻资讯:
    IT业界 | 邮件服务器 | 邮件趣闻 | 移动电邮
    电子邮箱 | 反垃圾邮件|邮件客户端|网络安全
    行业数据 | 邮件人物 | 网站公告 | 行业法规
    网络技术:
    邮件原理 | 网络协议 | 网络管理 | 传输介质
    线路接入 | 路由接口 | 邮件存储 | 华为3Com
    CISCO技术 | 网络与服务器硬件
    操作系统:
    Windows 9X | Linux&Uinx | Windows NT
    Windows Vista | FreeBSD | 其它操作系统
    邮件服务器:
    程序与开发 | Exchange | Qmail | Postfix
    Sendmail | MDaemon | Domino | Foxmail
    KerioMail | JavaMail | Winwebmail |James
    Merak&VisNetic | CMailServer | WinMail
    金笛邮件系统 | 其它 |
    反垃圾邮件:
    综述| 客户端反垃圾邮件|服务器端反垃圾邮件
    邮件客户端软件:
    Outlook | Foxmail | DreamMail| KooMail
    The bat | 雷鸟 | Eudora |Becky! |Pegasus
    IncrediMail |其它
    电子邮箱: 个人邮箱 | 企业邮箱 |Gmail
    移动电子邮件:服务器 | 客户端 | 技术前沿
    邮件网络安全:
    软件漏洞 | 安全知识 | 病毒公告 |防火墙
    攻防技术 | 病毒查杀| ISA | 数字签名
    邮件营销:
    Email营销 | 网络营销 | 营销技巧 |营销案例
    邮件人才:招聘 | 职场 | 培训 | 指南 | 职场
    解决方案:
    邮件系统|反垃圾邮件 |安全 |移动电邮 |招标
    产品评测:
    邮件系统 |反垃圾邮件 |邮箱 |安全 |客户端
    广告联系 | 合作联系 | 关于我们 | 联系我们 | 繁體中文
    版权所有:邮件技术资讯网©2003-2010 www.5dmail.net, All Rights Reserved
    www.5Dmail.net Web Team   粤ICP备05009143号