首页 | 邮件资讯 | 技术教程 | 解决方案 | 产品评测 | 邮件人才 | 邮件博客 | 邮件系统论坛 | 软件下载 | 邮件周刊 | 热点专题 | 工具
网络技术 | 操作系统 | 邮件系统 | 客户端 | 电子邮箱 | 反垃圾邮件 | 邮件安全 | 邮件营销 | 移动电邮 | 邮件软件下载 | 电子书下载

邮件服务器

技术前沿 | Qmail | IMail | MDaemon | Exchange | Domino | 其它 | Foxmail | James | Kerio | JavaMail | WinMail | Sendmail | Postfix | Winwebmail | Merak | CMailServer | 邮件与开发 | 金笛 |
首页 > 邮件服务器 > Exchange Server > Exchange Server 2003中限制邮件收件人数小于100 > 正文

Exchange Server 2003中限制邮件收件人数小于100

出处:邮件技术资讯网(www.5DMail.Net)原创,转载请注明 作者:钉子 时间:2008-5-28 3:14:52
我们都知道在Exchange Server 2000/2003中默认情况下默认的邮件的收件人为最多为64000.而限制收件人数是有必要的。曾经就有一个网友问过我,如果限制无聊的用户从全球地址簿中手动一个一个的收件人选择,最后成了群发邮件

平常限制一个邮件的收件人数量一般在“全局设置-》邮件传递-》默认设置-》收件人限制”中完成。但有时有一些Exchange 的客户因为其它原因不想在“全局设置”中去限制,比如在“虚拟SMTP服务器-》邮件-》限制每封邮件的收件人数不超过”中填写小于100的数值时会得到“请填一个在100和2000000000之前的整数”的提示,如下图:




本文将介绍实何在Exchange Server 2000/2003中实现限制邮件收件人数小于100。

一.限制使用SMTP协议的客户端收发邮件收件人限制

首先我们来看看开篇中在“虚拟SMTP服务器-》邮件-》限制每封邮件的收件人数不超过”中不能填入小于100数值的问题。和我本人之前写的一个《Exchange Server 2000/2003 中设定超过2G的邮箱图解》一样,我们需要使用ADSI Edit来完成。

1.安装ADSI Edit
ADSI Edit是Windows Server 2003 Support Tools的一部分,如果没有安装 Windows Server 2003 Support Tools,请找到Windows Server 2003的安装光盘"\Support\Tools"下执行Suptools.exe进行安装.也可以直接通过微软网站下载(地址为:
http://download.microsoft.com/do ... rtTools-x86-ENU.exe),并安装.

2.运行ADSI Edit
可以在开始菜单->"运行"中输入Adsiedit.msc或是使用资源管理器定位到"C:\Program Files\Support Tools"目录执行"Adsiedit.msc"以运行.




3.修改“限制每封邮件的收件人数不超过”数值:

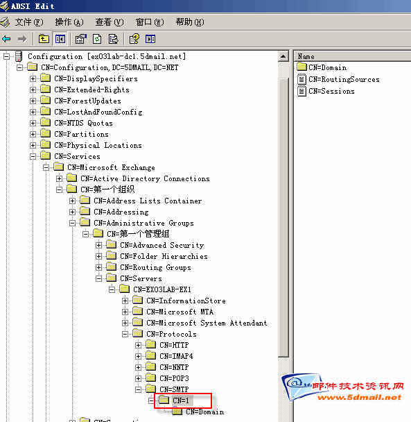
A.使用ADSI Edit定位到Configuration->Services->Microsoft Exchange->"ExchangeOrgName(Exchange 组织名)"->AdministrativeGroups->"AdministrativeGroupsName(管理组名)"->Servers->"ServersName(服务器名称)"->CN=Protocols->"CN=SMTP"->邮件存储"->"CN-1",如下图:



备注:其中CN-1为SMTP虚拟服务器的实例编号,如果有多个SMTP虚拟服务器时请注意区分


B.选择“CN-1”,单击右键选择"属性"

C.找到“msExSmptMaxRecipients”对像,如下图:




并进行设定(比如取值为“3”),如下图:




D.设定完成后,我们回到ESM中去看结果,如下图:



备注:遗憾的是如果你用Adsi Edit修改成小于100的值后,当切换到其它的选项页时会跳出提示。

4.请重启Exchange Server的SMTP服务

5.测试结果

当完成设定后,我们可以使用Outlook或是Outlook Express(Windows Mail) 使用PPO3+SMTP的方式来测试一下效果。当你在一封邮件的收件人中填过限制将会得到“552  5.5.3 Too many recipients”提示,如下图:



不过,上面的方法是限制连接虚拟SMTP服务器的客户端发送的邮件,相信很多朋友看到这里会提出一个问题:

使用OWA或是Outlook+Exchange模式发送的邮件不能限制吗?

二.限制非SMTP客户端收发邮件收件人限制

当然,因为OWA和Outlook+Exchange模式都是非SMTP的方式提交的邮件。比如OWA是使用HTTP的方式,而Exchange Server模式使用的是MAPI的协议完成邮件提交的。所以我们不能使用上述的方法来进行限制。所以我们需要对服务器允许提交的邮件最大收件人进行设定,这需要在注册表中增加一个注册表项。方法如下:

1.打开注册表编辑器

2.定位到“HKEY_LOCAL_MACHINE\System\CurrentControlSet\Services\MSExchangeIS\ ParametersSystem

3.在“ParametersSystem”下:

A.新建立一个“DOWORD”类型的项目



B.取名为“Max Recipients on Submit”




C.为项目设定一个限制的收件人数,比如“2”




5.测试结果

当完成设定后,我们可以登录OWA或是打开Outlook+Exchange模式的客户端来测试一下效果。下图是我在OWA填入3个收件人,超过了2个收件人的限制时,会跳出“无法执行操作”的提示。



如果你使用Outlook+Exchange模式的客户端来测试应该会得到下面的NDR退信:

The item could not be sent. The number of recipients on this message exceeds the upper limit configured by the administrator. (无法发送该项目。 此消息上的收件人数超出上层限制由管理员配置。)

或是

The item could not be sent. The client operation failed. (无法发送该项目。 客户操作失败。)

备注:
1.注册表修改后不需要重启服务或是服务。
2.收件人数限制的值是发件人+抄送+密件抄送的地址数的总和。

至此,我们已经比较全面的介绍了实何在Exchange Server 2000/2003中实现限制邮件收件人数小于100。需要提醒大家注意的是,做这一限制时,你需要考虑是根据需要来限制某一种方式收发的邮件呢?还是需要同时都设置,而选择上述的哪一种方法。
相关文章 热门文章
  • Outlook 2003与Exchange 2010结合使用中可能出现的问题及建议的解决方法
  • Lync Server 2010部署攻略之域管理员启用
  • Lync Server 2010部署攻略之服务器部署篇
  • Lync Server 2010部署攻略之标准版部署体验
  • Lync Server 2010部署攻略之规划准备篇
  • 在配置完 Exchange Server 2010 CAS Array后需要做的两件事
  • 如何通过Exchange2010 OWA更改过期密码
  • windows NT 4.0 Domain升级到windows server 2008 R2需要注意的几个问题
  • Windows server 2008 R2上安装exchange 2010注意的问题
  • 关于Exchange数据库文件过大的正确处理方法
  • Exchange 2007 HUB服务器默认证书过期解决办法
  • Exchange 2010 SP1个人邮件归档配置
  • Exchange 2000 Server 常见问题(四)
  • Exchange 2000 Server 常见问题(一)
  • Exchange 2000 Server 常见问题(三)
  • Exchange 2000 Server 常见问题(五)
  • Exchange 2000 Server 常见问题(二)
  • 部署Exchange Server 2003问题集(1)
  • Telnet到端口25以测试SMTP通信
  • 限制Exchange用户从Internet收发邮件
  • Exchange Server管理与设定(一)
  • 使用Exchange 2000 Server 构建多域名邮件系统
  • 虚拟内存碎片的检测和EXCHANGE的内存优化
  • Exchange Server 公用程序(一)
  • 自由广告区
     
    最新软件下载
  • SharePoint Server 2010 部署文档
  • Exchange 2010 RTM升级至SP1 教程
  • Exchange 2010 OWA下RBAC实现的组功能...
  • Lync Server 2010 Standard Edition 标..
  • Lync Server 2010 Enterprise Edition...
  • Forefront Endpoint Protection 2010 ...
  • Lync Server 2010 Edge 服务器部署文档
  • 《Exchange 2003专家指南》
  • Mastering Hyper-V Deployment
  • Windows Server 2008 R2 Hyper-V
  • Microsoft Lync Server 2010 Unleashed
  • Windows Server 2008 R2 Unleashed
  • 今日邮件技术文章
  • 腾讯,在创新中演绎互联网“进化论”
  • 华科人 张小龙 (中国第二代程序员 QQ...
  • 微软推出新功能 提高Hotmail密码安全性
  • 快压技巧分享:秒传邮件超大附件
  • 不容忽视的邮件营销数据分析过程中的算..
  • 国内手机邮箱的现状与未来发展——访尚..
  • 易观数据:2011Q2中国手机邮箱市场收入..
  • 穿越时空的爱恋 QQ邮箱音视频及贺卡邮件
  • Hotmail新功能:“我的朋友可能被黑了”
  • 入侵邻居网络发骚扰邮件 美国男子被重..
  • 网易邮箱莫子睿:《非你莫属》招聘多过..
  • 中国电信推广189邮箱绿色账单
  • 最新专题
  • 鸟哥的Linux私房菜之Mail服务器
  • Exchange Server 2010技术专题
  • Windows 7 技术专题
  • Sendmail 邮件系统配置
  • 组建Exchange 2003邮件系统
  • Windows Server 2008 专题
  • ORF 反垃圾邮件系统
  • Exchange Server 2007 专题
  • ISA Server 2006 教程专题
  • Windows Vista 技术专题
  • “黑莓”(BlackBerry)专题
  • Apache James 专题
  • 分类导航
    邮件新闻资讯:
    IT业界 | 邮件服务器 | 邮件趣闻 | 移动电邮
    电子邮箱 | 反垃圾邮件|邮件客户端|网络安全
    行业数据 | 邮件人物 | 网站公告 | 行业法规
    网络技术:
    邮件原理 | 网络协议 | 网络管理 | 传输介质
    线路接入 | 路由接口 | 邮件存储 | 华为3Com
    CISCO技术 | 网络与服务器硬件
    操作系统:
    Windows 9X | Linux&Uinx | Windows NT
    Windows Vista | FreeBSD | 其它操作系统
    邮件服务器:
    程序与开发 | Exchange | Qmail | Postfix
    Sendmail | MDaemon | Domino | Foxmail
    KerioMail | JavaMail | Winwebmail |James
    Merak&VisNetic | CMailServer | WinMail
    金笛邮件系统 | 其它 |
    反垃圾邮件:
    综述| 客户端反垃圾邮件|服务器端反垃圾邮件
    邮件客户端软件:
    Outlook | Foxmail | DreamMail| KooMail
    The bat | 雷鸟 | Eudora |Becky! |Pegasus
    IncrediMail |其它
    电子邮箱: 个人邮箱 | 企业邮箱 |Gmail
    移动电子邮件:服务器 | 客户端 | 技术前沿
    邮件网络安全:
    软件漏洞 | 安全知识 | 病毒公告 |防火墙
    攻防技术 | 病毒查杀| ISA | 数字签名
    邮件营销:
    Email营销 | 网络营销 | 营销技巧 |营销案例
    邮件人才:招聘 | 职场 | 培训 | 指南 | 职场
    解决方案:
    邮件系统|反垃圾邮件 |安全 |移动电邮 |招标
    产品评测:
    邮件系统 |反垃圾邮件 |邮箱 |安全 |客户端
    广告联系 | 合作联系 | 关于我们 | 联系我们 | 繁體中文
    版权所有:邮件技术资讯网©2003-2010 www.5dmail.net, All Rights Reserved
    www.5Dmail.net Web Team   粤ICP备05009143号